鸿蒙应用开发UI基础第三节:UIAbility生命周期全解析
【学习目标】
- 掌握UIAbility核心生命周期方法的触发时机、系统行为及约束规则;
- 理解生命周期与WindowStage的深度联动逻辑,明确页面加载、事件订阅的时机;
- 掌握
onDestroy回调的特殊触发规则(含API 13一键清理、调试模式、terminateSelf调用场景); - 能通过实操验证生命周期执行顺序,掌握WindowStage事件监听的正确方式,避免新手常见混淆;
- 区分“应用退后台”与“应用销毁”的核心差异,规避生命周期相关的开发误区。
【本节重点】
1. 核心问题导入
- 应用启动、切后台、切前台、退出时,UIAbility会经历哪些状态变化?
- 窗口的获焦/失焦、前台/后台状态该如何通过WindowStage事件监听?
- WindowStage的事件订阅与解绑,分别应在哪个生命周期方法中执行?
- 不同关闭应用的方式(手动调用API、一键清理、调试模式移除任务)对
onDestroy触发有何影响? - 为什么页面只能在
onWindowStageCreate中加载,不能在onCreate中加载?
2. 核心概念
UIAbility生命周期是指UIAbility从创建到销毁的全流程,由系统统一调度,包含创建、窗口管理、前后台切换、销毁等核心阶段。通过重写生命周期方法,可在特定时机完成初始化、资源申请/释放、页面加载等操作;
窗口的活动状态(获焦/失焦、前台/后台)需通过WindowStage事件监听实现,而非生命周期方法。
onDestroy作为生命周期最后一个方法,其触发与否受关闭应用的方式、API版本、应用类型(有无实况窗)、运行模式(调试/正式)等因素影响。
本节内容延用
FirstApplication工程,无新增文件。 使用默认启动模式singleton。
二、UIAbility生命周期核心阶段与方法
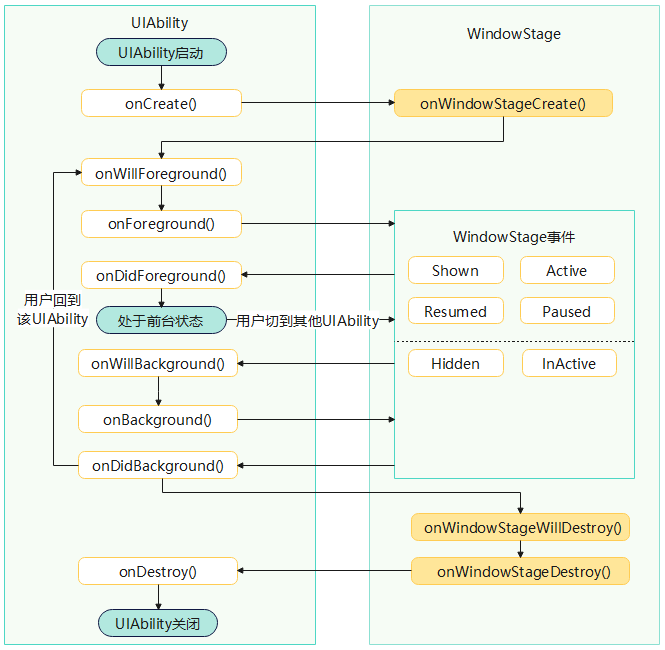
1. 生命周期可视化示意图
生命周期的完整流转逻辑可通过以下示意图直观理解,涵盖启动、前后台切换、关闭全流程的方法触发顺序与WindowStage事件关联:
示意图说明:左侧为UIAbility核心生命周期方法,右侧为关联的WindowStage事件,窗口的获焦/失焦、前台/后台状态需通过windowStageEvent事件监听实现;销毁阶段的onDestroy触发规则需结合关闭应用的方式判断。

2. 核心方法
以下是UIAbility核心生命周期方法的详细说明,聚焦各方法的触发时机、核心作用与执行次数:
onCreate(want, launchParam)
- 触发时机:UIAbility实例首次创建时触发;
- 核心作用:完成应用全局初始化工作,比如建立数据库连接、初始化全局配置参数、日志模块、网络配置、创建全局通用工具类等,这些资源会在
onDestroy中对应释放; - 执行次数:整个UIAbility实例生命周期内仅触发1次。
onWindowStageCreate(windowStage)
- 触发时机:UIAbility实例创建完成后、应用进入前台前,且系统首次创建WindowStage(窗口容器)时触发;
- 核心作用:负责页面加载、订阅WindowStage相关事件(如窗口焦点变化、显示/隐藏事件);
- 执行次数:单实例(singleton)模式下仅触发1次(多实例模式下每次创建新实例都会触发)。
onForeground()
- 触发时机:UIAbility从后台切换至前台、界面即将可见之前触发;
- 核心作用:恢复前台运行所需资源,比如重启暂停的定时器、重新开启定位服务、恢复网络请求轮询等;
- 执行次数:可多次触发(每次切前台都会执行)。
onBackground()
- 触发时机:UIAbility界面完全不可见(如按Home键切后台、打开其他应用覆盖当前界面)后触发;
- 核心作用:暂停前台资源以节省系统开销,比如停止定时器、关闭定位服务、保存用户操作数据(作为
onDestroy未触发时的兜底方案); - 执行次数:可多次触发(每次切后台都会执行)。
onWindowStageWillDestroy(windowStage)
- 触发时机:WindowStage(窗口容器)即将被销毁前触发;
- 核心作用:解绑在
onWindowStageCreate中订阅的WindowStage事件、清理窗口相关缓存资源,避免内存泄漏; - 执行次数:仅在应用“优雅销毁”(如调用
terminateSelf()、正常退出)时触发1次,一键清理等强制销毁场景不触发。
onWindowStageDestroy()
- 触发时机:WindowStage(窗口容器)销毁完成后触发;
- 核心作用:确认窗口相关资源已释放,做最终的窗口状态校验;
- 执行次数:仅在应用“优雅销毁”时触发1次,强制销毁场景不触发。
onDestroy()
- 触发时机:UIAbility实例即将被销毁前触发;
- 核心作用:释放
onCreate中初始化的全局资源,比如关闭数据库连接、清理全局缓存、保存最终的应用状态数据; - 执行次数:仅在“优雅销毁”时触发1次(API 13+中,无实况窗应用被一键清理、调试模式移除任务时,系统直接终止进程,该方法不触发)。
onNewWant(want, launchParam)
- 触发时机:UIAbility实例已启动(未销毁)、再次被外部调用(如其他页面/应用跳转)时触发;
- 核心作用:处理新的启动参数,比如接收跳转传参、更新页面展示内容;
- 执行次数:按需触发(每次复用实例调用都会执行)。
注意:
onDestroy触发特殊规则:API 13及以上版本中,无实况窗应用被一键清理、调试模式下移除任务时,系统直接终止进程,该方法不会触发;仅terminateSelf()调用、正常返回退出、有实况窗应用被一键清理时触发。
3. WindowStage事件详解(监听窗口活动状态)
窗口的所有活动状态均通过windowStageEvent事件监听,核心事件说明:
SHOWN:窗口从后台切换到前台(可见),代表应用切前台;HIDDEN:窗口从前台切换到后台(不可见),代表应用切后台;ACTIVE:窗口获得焦点(可接收点击/输入),处于可交互状态;INACTIVE:窗口失去焦点(无法接收输入),处于不可交互状态;RESUMED:窗口进入前台可交互状态,应用正常运行;PAUSED:窗口进入前台不可交互状态。
三、完整生命周期代码示例
import { UIAbility, AbilityConstant, Want, common } from '@kit.AbilityKit';
import { window } from '@kit.ArkUI';
import { hilog } from '@kit.LogKit';
import { BusinessError } from '@ohos.base';
const TAG = 'UIAbility_Lifecycle';
const DOMAIN = 0x0000;
export default class EntryAbility extends UIAbility {
// 1. 创建阶段(仅1次)
onCreate(want: Want, launchParam: AbilityConstant.LaunchParam) {
hilog.info(DOMAIN, TAG, '--- onCreate 触发(全局初始化)---');
// 资源初始化:全局配置、数据库连接等(对应释放:onDestroy)
}
// 2. 窗口创建阶段(窗口首次创建/重建)
onWindowStageCreate(windowStage: window.WindowStage): void {
hilog.info(DOMAIN, TAG, '--- onWindowStageCreate 触发(加载页面)---');
// 订阅WindowStage事件
this.registerWindowStageEvent(windowStage);
// 加载页面(唯一合法时机)
windowStage.loadContent('pages/Index').then(()=>{
hilog.info(DOMAIN, TAG, 'Index页面加载成功');
}).catch((err:BusinessError)=>{
hilog.error(DOMAIN, TAG, `页面加载失败:code=${err.code}, message=${err.message}`);
})
}
// 3. 前台阶段(切前台时)
onForeground() {
hilog.info(DOMAIN, TAG, '--- onForeground 触发(恢复前台资源)---');
// 启动前台专属资源(定时器、定位等)
}
// 4. 后台阶段(切后台时)
onBackground() {
hilog.info(DOMAIN, TAG, '--- onBackground 触发(释放后台资源)---');
// 暂停前台资源,保存关键数据(兜底)
}
// 5. 窗口预销毁阶段(窗口即将销毁)
onWindowStageWillDestroy(windowStage: window.WindowStage) {
hilog.info(DOMAIN, TAG, '--- onWindowStageWillDestroy 触发(窗口预销毁)---');
// 解绑WindowStage事件,避免内存泄漏
this.unregisterWindowStageEvent(windowStage);
}
// 6. 窗口销毁阶段(窗口已销毁)
onWindowStageDestroy() {
hilog.info(DOMAIN, TAG, '--- onWindowStageDestroy 触发(销毁窗口)---');
// 窗口实例失效,无需额外操作
}
// 7. 销毁阶段(仅1次,存在不触发场景)
onDestroy() {
hilog.info(DOMAIN, TAG, '--- onDestroy 触发(销毁应用)---');
// 释放全局资源、保存最终数据
}
// 8. 新参数阶段(已启动后接收新请求)
onNewWant(want: Want, launchParam: AbilityConstant.LaunchParam) {
hilog.info(DOMAIN, TAG, `--- onNewWant 触发(新参数:${JSON.stringify(want)})---`);
// 处理新的启动参数
}
/**
* 订阅WindowStage事件(监听窗口活动状态)
* @param windowStage - 当前窗口实例
*/
private registerWindowStageEvent(windowStage: window.WindowStage): void {
try {
windowStage.on('windowStageEvent', (data) => {
const stageEventType: window.WindowStageEventType = data;
switch (stageEventType) {
case window.WindowStageEventType.SHOWN:
hilog.info(DOMAIN, TAG, `windowStage foreground`);
break;
case window.WindowStageEventType.ACTIVE:
hilog.info(DOMAIN, TAG, `windowStage active`);
break;
case window.WindowStageEventType.INACTIVE:
hilog.info(DOMAIN, TAG, `windowStage inactive`);
break;
case window.WindowStageEventType.HIDDEN:
hilog.info(DOMAIN, TAG, `windowStage background`);
break;
case window.WindowStageEventType.RESUMED:
hilog.info(DOMAIN, TAG, `windowStage resumed`);
break;
case window.WindowStageEventType.PAUSED:
hilog.info(DOMAIN, TAG, `windowStage paused.`);
break;
default:
break;
}
});
hilog.info(DOMAIN, TAG, 'WindowStage事件订阅成功');
} catch (exception) {
hilog.error(DOMAIN, TAG, `订阅窗口事件失败:${JSON.stringify(exception)}`);
}
}
/**
* 解绑WindowStage事件(资源释放)
*/
private unregisterWindowStageEvent(windowStage: window.WindowStage): void {
try {
windowStage.off('windowStageEvent');
hilog.info(DOMAIN, TAG, '窗口事件解绑成功');
} catch (err) {
hilog.error(DOMAIN, TAG, `解绑窗口事件失败:code=${err.code}, message=${err.message}`);
}
}
}
/**
* 手动停止当前UIAbility实例(触发onDestroy)
*/
export function stopCurrentAbility(context: common.UIAbilityContext): void {
context.terminateSelf().then(()=>{
hilog.info(DOMAIN, TAG, 'terminateSelf调用成功,将触发onDestroy');
}).catch((err: BusinessError) => {
hilog.error(DOMAIN, TAG, `停止UIAbility失败:code=${err.code}, message=${err.message}`);
});
}
四、新增手动关闭应用Index.ets
import { common } from '@kit.AbilityKit';
import { stopCurrentAbility } from '../entryability/EntryAbility';
@Entry
@Component
struct Index {
@State message: string = '第一个应用';
private context: common.UIAbilityContext = this.getUIContext().getHostContext() as common.UIAbilityContext;
aboutToAppear(): void {}
build() {
Column() {
Text(this.message)
.fontSize($r('app.float.page_text_font_size'))
.fontWeight(FontWeight.Bold);
Button("关闭应用程序")
.onClick(()=>{
stopCurrentAbility(this.context);
});
}
.height('100%')
.width('100%');
}
}
五、实战实操:验证生命周期执行顺序
目标
通过手动操作应用,在Logcat中观察生命周期方法和WindowStage事件的触发顺序,重点验证不同场景下onDestroy的触发情况。
环境说明:开发工具最低支持API 13,无法测试API 12及以下版本,所有测试基于API 13 手机模拟器。
不同类型的设备监听窗口活动状态输出日志会有差异。
场景1:启动应用 → 返回桌面 → 再次打开应用
日志输出:
--- onCreate 触发(全局初始化)---
--- onWindowStageCreate 触发(加载页面)---
WindowStage事件订阅成功
--- onForeground 触发(恢复前台资源)---
windowStage foreground
windowStage active
Index页面加载成功
windowStage paused.
windowStage inactive
--- onBackground 触发(释放后台资源)---
windowStage background
--- onNewWant 触发(新参数:{"deviceId":"","bundleName":"com.example.FirstApplication","abilityName":"EntryAbility","moduleName":"entry","uri":"","type":"","flags":0,"action":"action.system.home","parameters":{"debugApp":true,"moduleName":"entry","ohos.aafwk.param.displayId":0},"fds":{},"entities":["entity.system.home"]})---
--- onForeground 触发(恢复前台资源)---
windowStage foreground
windowStage active
场景2:点击“关闭应用程序”按钮(调用terminateSelf)
日志输出:
windowStage inactive
--- onBackground 触发(释放后台资源)---
windowStage background
--- onWindowStageWillDestroy 触发(窗口预销毁)---
窗口事件解绑成功
--- onWindowStageDestroy 触发(销毁窗口)---
--- onDestroy 触发(销毁应用)---
场景3:启动应用 → 切后台 → 一键清理无实况窗应用
日志输出:
--- onCreate 触发(全局初始化)---
--- onWindowStageCreate 触发(加载页面)---
WindowStage事件订阅成功
--- onForeground 触发(恢复前台资源)---
windowStage foreground
windowStage active
Index页面加载成功
windowStage inactive
--- onBackground 触发(释放后台资源)---
windowStage background
关键结论:一键清理时系统直接终止进程,未触发onWindowStageWillDestroy/onWindowStageDestroy/onDestroy。
六、内容总结
- 生命周期分工:
onCreate做全局初始化(仅1次),onWindowStageCreate负责页面加载/事件订阅(单实例模式下仅首次启动触发1次),onDestroy释放全局资源(API 13+一键清理无实况窗应用不触发); - WindowStage核心规则:事件订阅/解绑必须成对出现在
onWindowStageCreate/onWindowStageWillDestroy,避免内存泄漏; - 数据安全兜底:因
onDestroy存在不触发场景,关键数据需在onBackground中保存; - 前后台切换链路:切后台先触发PAUSED/INACTIVE→
onBackground→HIDDEN;切前台先触发SHOWN→onForeground→ACTIVE/RESUMED。
核心问题解答:为什么页面只能在onWindowStageCreate中加载?
页面加载的本质是将 UI 组件挂载到系统的窗口容器(WindowStage)上,两个生命周期阶段的核心差异决定了加载时机:
onCreate阶段:UIAbility 实例刚创建,系统尚未分配 WindowStage(无页面承载载体),此时调用loadContent会因无窗口容器而失败,甚至导致应用崩溃;onWindowStageCreate阶段:系统已创建 WindowStage 并作为参数传入,此时拥有了页面渲染所需的窗口容器,是加载页面的时机。
新手避坑指南
- 禁止在
onCreate中加载页面(无WindowStage实例); - 不要依赖
onDestroy保存关键数据,优先在onBackground兜底; - 生命周期回调是在应用主线程执行,为了确保应用性能,建议在生命周期回调中,仅执行必要的轻量级操作。对于耗时任务,推荐采用异步处理或交由子线程执行,避免阻塞主线程。
- 如果需要感知UIAbility生命周期变化,开发者可以使用ApplicationContext注册接口监听UIAbility生命周期变化。
// 定义生命周期ID
private lifecycleId: number = -1;
// 定义生命周期回调对象
let abilityLifecycleCallback: AbilityLifecycleCallback = {
// 各回调方法
}
// 获取应用上下文
let applicationContext = this.context.getApplicationContext();
// 注册应用内生命周期回调
this.lifecycleId = applicationContext.on('abilityLifecycle', abilityLifecycleCallback);
七、代码仓库
- 工程名称:FirstApplication
- 仓库地址:https://gitee.com/HarmonyOS-UI-Basics/harmony-os-ui-basics.git
八、下节预告
下一节我们将系统学习UIAbility的全量启动模式,重点掌握:
- multiton(多实例)、singleton(单实例)、specified(指定实例)三种启动模式的核心差异与实例创建规则;
- 不同启动模式的配置方法(module.json5配置+代码层面参数传递)和适用业务场景;
- 多实例/指定实例模式与生命周期的联动关系(分析
onCreate/onNewWant/onWindowStageCreate的差异化触发逻辑); - 实操验证不同启动模式的效果,解决实例冲突、参数传递异常等开发常见问题。
原文地址: https://www.cveoy.top/t/topic/qFTQ 著作权归作者所有。请勿转载和采集!